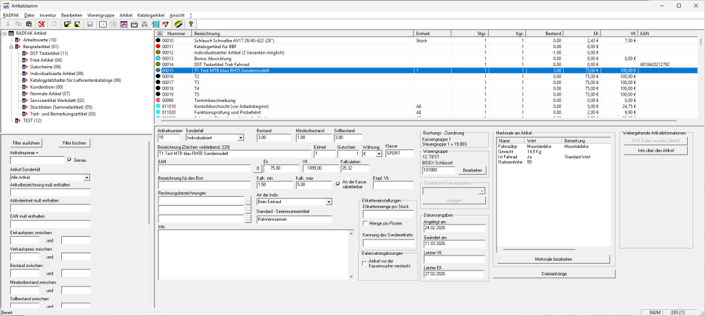
Der Artikelstamm ist das zentrale Modul zur Pflege der eigenen Stammartikel und für weitere Aufgaben rund um die Artikelverwaltung. Diese umfassen unter anderem:
- Anlegen und Bearbeiten von allen Artikelarten die RADFAK zu bieten hat (unter anderem individualisierte Artikel, Bezeichnungsartikel, Serviceartikel für Montagen, Stücklisten und weitere)
- Import von Katalogartikeln via Veloconnect oder aus anderen Quellen.
- Synchronisation mit verschiedenen exterenen Diensten wie Webseiten, Shops und Statistikdiensten
- Erstellen von einer vielzahl von konfigurierbaren Listen, Diagrammen und Anzeigen auf Basis der Artikeldaten und -statistiken
- Erstellen von Auswertungen aufgrund von Warengruppen, Auswertungsklassen oder nach anderen Parametern.
- Export und Import von Fillialdaten
- Anlegen und Bearbeiten von Warengruppenshemata
Der Artikelstamm ist ein mächtiges Werkzeug und bildet die Basis für die Arbeit mit der Kasse und den meisten RADFAK Funktionen. Die häufigsten Funktionen sind in einer einfach zugänglichen Menüleiste angeordnet, alle weiteren sind über Themenstrukturierte Menüs zu erreichen.
Die Artikelanlage kann verschiedene Bezeichnungen, Artikelmerkmale und Einkaufsquellen und Einkaufswerte umfassen um den Vergleich der Bezugsdaten im Wareneingang so einfach wie möglich zu gestalten.
Die Statistiken können mit eigenen Filtern verfeinert werden und auf individuell gestalteten Druckvorlagen ausgedruckt oder in eine Vielzahl von Formaten exportiert werden, so zum Beispiel Excel, PDF, verschiedene Dokumentenformate und Grafiken. Natürlich liefern wir eine fertige Druckvorlage für jede einzelne Funktion zusammen mit dem Artikelstamm aus.
Die Synchronisation bzw. der Export an außenstehende Dienste kann über FTP oder XML-Basierte Schnittstellen passieren. So sprechen wir zum Beispiel mit Shopware, beliebigen WordPress Seiten und können zur serverseitigen Weiterverarbeitung auch CSV basierte Daten liefern. Die Dienste von Commerce Connetor sind ebenfalls angebunden.
Wenn Sie eine oder mehrere Fillialen betreiben ist der Export und Import der Fillialdaten in das Stammgeschäft ebenfalls im Artikelstamm angesiedelt.
Sie können zur Strukturuierung der Stammartikel eine frei schachtelbare Warengruppenstruktur anlegen. So kann sowohl nach dem BIDEX Standard gearbeitet werden als auch ein individuell auf Ihr Geschäft zugeschnittenes Warengruppenmodell angelegt und jederzeit verfeinert oder geändert werden.
Der Artikeltamm ist mit Sicherungsfunktionen versehen so das sie keine Aritkel löschen können die noch aktiv in Einkaufsvorgänge oder noch laufende Kundenvorgänge eingebunden sind.
Der Import von Aritkeldaten, zum Beispiel über Veloconnect, funktioniert über ein einfaches Assistentensystem und liefert der Kasse danach alle wichtigen Daten zur Arbeit mit kompletten Lieferantenkatalogen. Selten benötigte Artikel müssen nicht zum Stammartikel werden sondern können komplett als Lieferantenarikel in das Bestellwesen und den Kassenverkauf übernommen werden.

Alle Druckvorlagen dieses Moduls können mit einem eingebauten grafischen Editor individuell auf die eigenen Bedürfnisse angepasst werden. Bei besonderen Wünschen helfen wir gern bei der Umsetzung Ihrer Ideen.


